Visualize your XML files
Schema Visualizer is the collaboration platform for building, visualizing, and documenting your XML files.
.png&w=3840&q=75)
POWERFUL ONLINE XML EDITOR
Get a new perspective on your XML document.

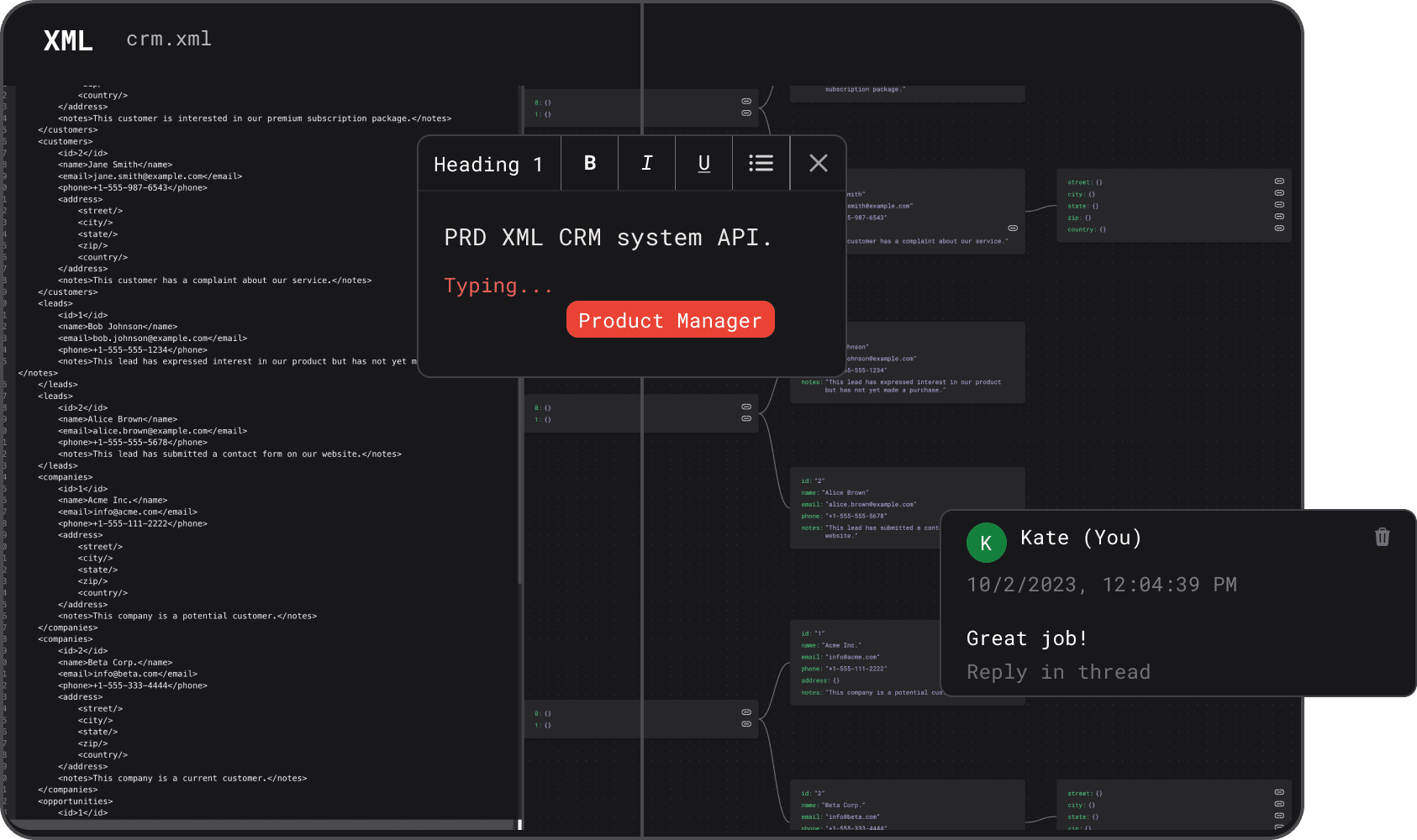
Multiplayer documentation
Bring people together and work right in the action. Get feedback in real-time, and build at scale with suggestions and comments.

No-code API implementation
Schema Visualizer toolkits do not stop at the visualization step. Expand and scale your data model with new field and type definitions. Build other data models in JSON, XML, Prisma, or APIs in GraphQL and Protobuf.
Ready to turbo-charge your next software development project?
Get started today for free and stay up to date with your upcoming new features and integrations with your favorite services.