Visualize your SQL data models
Schema Visualizer is the collaboration platform for building, visualizing, and documenting your SQL data model definitions.


Integrated toolkit
Turn your SQL schema into an ER diagram. Get a toolkit of life saving features and save your time.

Multiplayer documentation
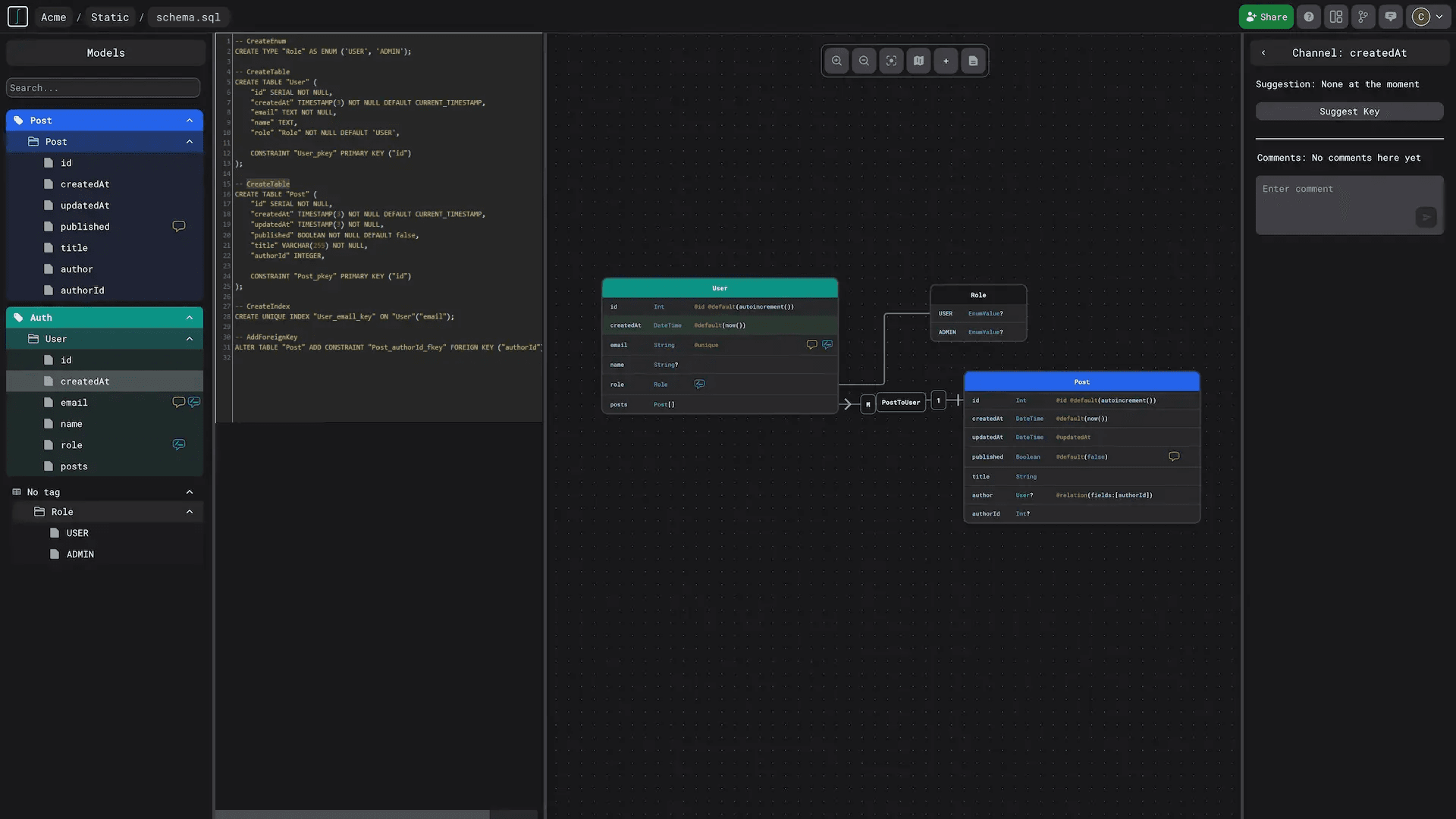
Bring people together and work right in action. Get feedback in real-time, and build at scale with suggestions and comments.

Organize your data model
Color code your models with labels and group them together. Go from SQL schema code to an elaborated map of your schema in your browser.

No-code data model implementation
Schema Visualizer toolkits do not stop at the visualization step. Expand and scale your data models with new fields and type definitions. Build also data model in JSON, Prisma, or APIs in GraphQL and Protobuf.
Ready to turbo-charge your next software development project?
Get started today for free and stay up to date with your upcoming new features and integrations with your favorite services.