Schema Visualizer CLI
Create data schema documentation from your terminal with our CLI available as NPM package (schemavis).

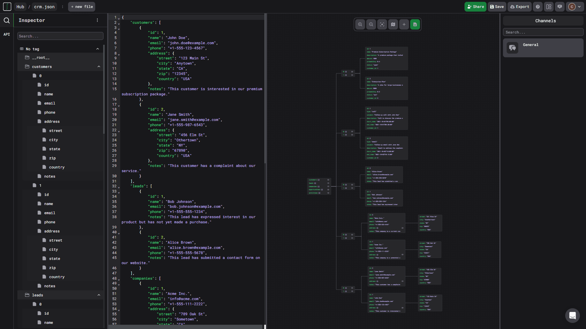
From local to cloud platform
Schema Visualizer is a collaboration platform for building software together. With our CLI, you can interact with our platform from your local machine publishing your files to the platform.

Features
The new command line interface by Hubql will enable you to interact with our platform in a new way. You can link a local folder to Schema Visualizer, with or without an account. Also, download images of your documentation to your local machine.

Link your local folder to Schema Visualizer
Use our CLI to link your local folder to Schema Visualizer. This will allow you to automate documentation generation and keep your documentation up to date. Generate documentation collaboration links in the Schema Visualizer platform to collaborate or share with your team and external stakeholders.

Advantages of local development with Schema Visualizer
- Faster Development: Local development eliminates context switching, facilitating a quicker development process.
- Easier Collaboration: Developing locally streamlines collaboration with others working on the same project.
- Cost-Effective: Schema Visualizer offers a generous free plan.
- Configuration in Code: Modifying configuration directly via the Schema Visualizer platform may not be captured in code. Adopting local development practices ensures that all your preferences are stored in code.
Ready to turbo-charge your next software development project?
Get started today for free and stay up to date with your upcoming new features and integrations with your favorite services.