Code visualization for teams
Turn data structure files into diagrams and graphs
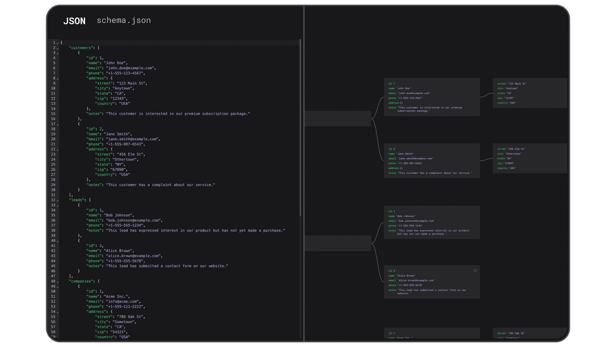
json
prisma
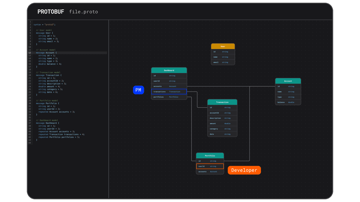
protobuf
graphql
xml
Ready to turbo-charge your next software development project?
Get started today for free and stay up to date with your upcoming new features and integrations with your favorite services.





