Release version 1.3
Published: 2024-02-23
Changelog
Our second release for 2024 includes updates for collaboration and API building. The new release version 1.3 has the following highlights:
API tab with POST endpoint
In version 1.3, we are introducing a new API tab available in a new left menu bar on the editor page.
The API tab provides you with an HTTP endpoint that you can POST your payload and import into Schema Visualizer.
This is helpful for building webhooks and integrating with services that rely on HTTP requests.
Creating files in Schema Visualizer from webhook payloads enables you to share these with others to clarify integration requirements quickly internally or with external partners.

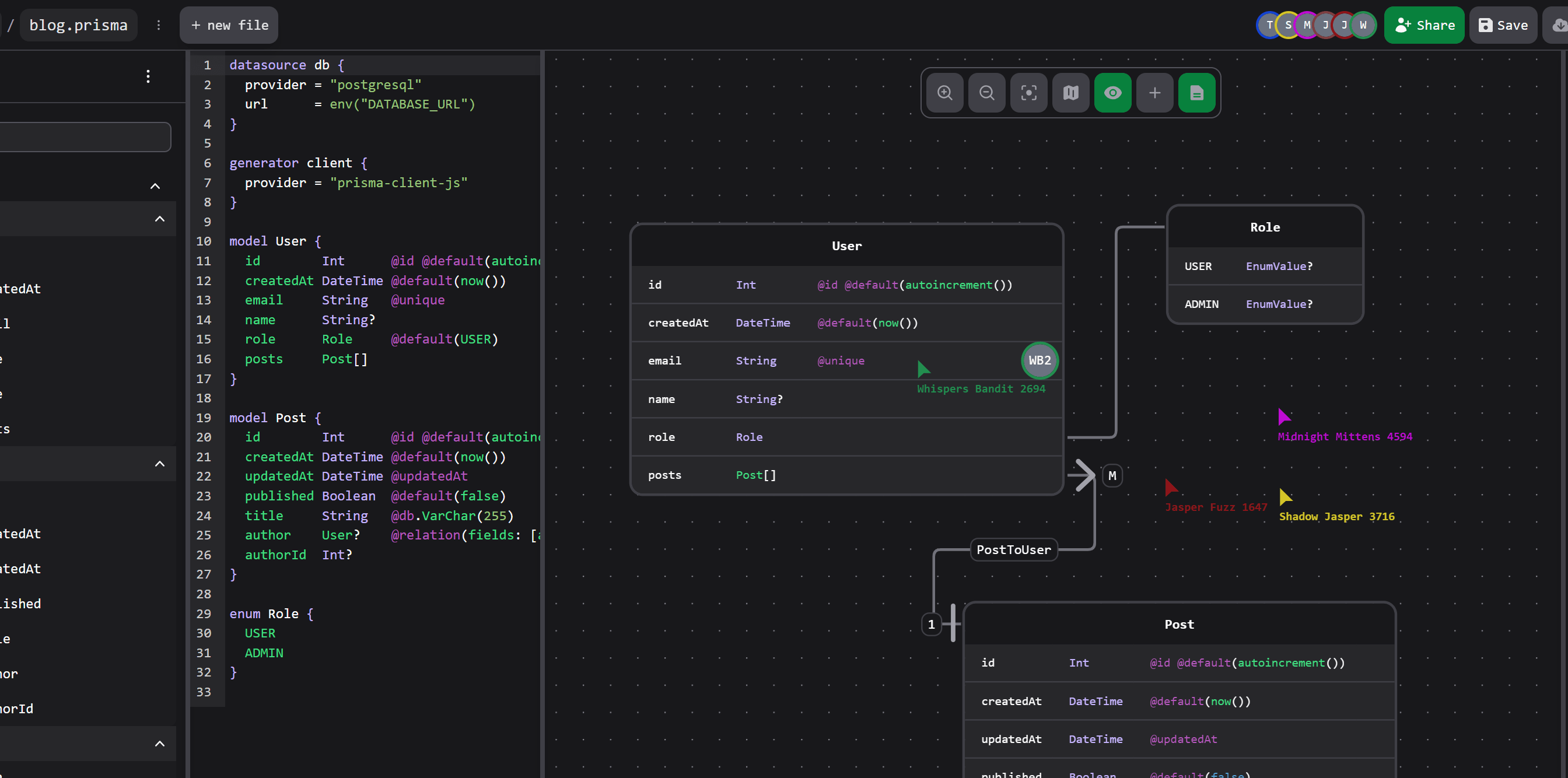
Real-time position & live cursor
We are introducing real-time position and live cursor in the visualization.
Schema Visualizer's core value is to enable real-time collaboration and we are taking a step further with this feature.
You can now see the position of other users in the visualization to follow along when in meetings to discuss changes or specific models or fields together.
Besides the real-time position, we now update the node position in the visualization in real-time to keep everything in sync during collaboration.

Export all
Our export feature allows you to export the entire visualization, not just the current viewport.
Exporting the whole visualization is useful when you want to share the whole model with others or use it in your documentation for a complete overview.

Teaser: CLI launching on Product Hunt
We are excited to announce that we are launching our new CLI for local development on Product Hunt in March.
Visit our coming soon page and click notify me to get notified when we launch:
Schema Visualizer CLI on Product Hunt
More details on the CLI will be announced during launch day.

UX Improvements & Fixes
The following UX improvements and fixes have been made in version 1.3:
- Unlimited nested JSON levels
We removed the limitation of 4 levels of nested JSON files. You can now have unlimited levels of nested JSON object children. - Drag & drop multiple files
You can now drag and drop multiple files into the upload file tab when creating new files. - File name changes
File names are now updated in real-time. - Save process
We have fixed a few issues in the save process to make it more reliable and faster. - Save node position
We improved the save node position process, and while it is now real-time, we also fixed the consistency of saving the positions.
Next
In the next release, you can expect more integrations such as Supabase, Hasura, and more.
Furthermore, we will support unlimited nested children for XML files and more improvements to application performance.
----
Ready to get started? - Join Hubql
If you like our product and want to be part of the discussion, we invite you to join our Discord community. These are the perfect places to connect with fellow users, share your ideas, report any issues you encounter, and stay up-to-date with the latest developments.
Click on the link below to join our Discord server and become a part of our community:
Additionally, we invite you to connect with us on LinkedIn for more networking and updates. Follow our LinkedIn page to stay informed about our company's news, job opportunities, and industry insights.
We value your input, and your participation will help us make our product even better. Let's build software together!
We look forward to seeing you in our app, Discord or LinkedIn.